Melbis Shop 6

Melbis Shop is a universal program for creating various high-load dynamic sites. It is developed primarily for creating high-level online stores: with a large number of products, suppliers, employees, customers, etc. It contains not only CMS and CRM functions, but also ERP elements for managing business processes.
Melbis Shop is super effective!

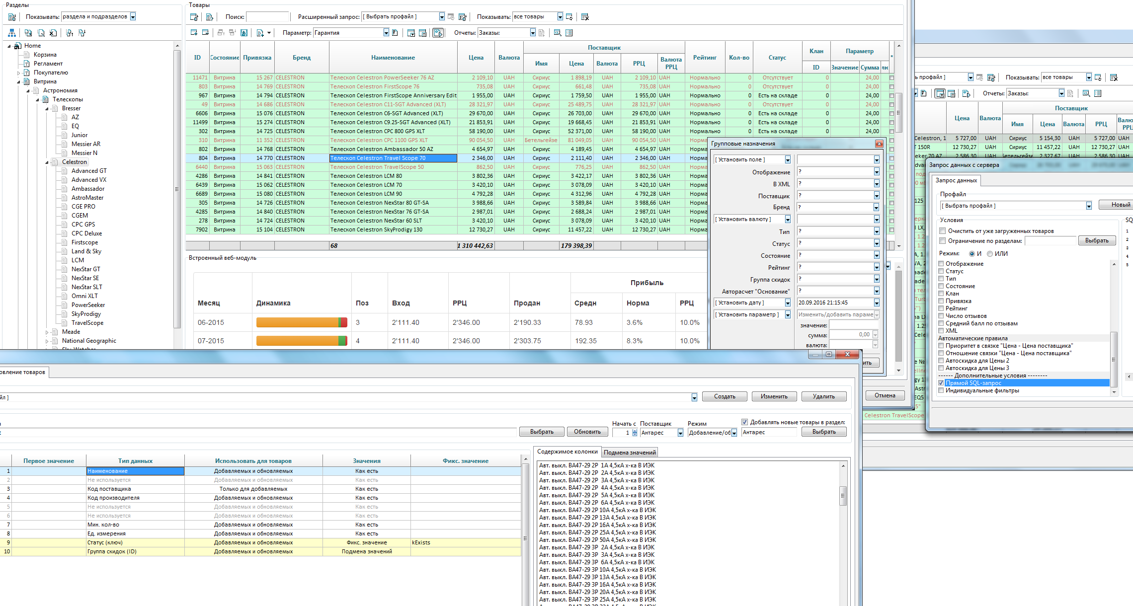
High speed of work with goods, orders, as well as with any other data on the site!
We started developing Melbis Shop back in 2002, when we connected to the Internet via a modem with a speed of less than 2 KB/sec. During this time, we created a super-fast way to work remotely with a minimum number of requests to the site and low network traffic. In addition, it turned out that this approach also lightens the load on the site, which is especially important for high-load projects.

Modular development, a unique combination of the advantages of native applications and web technologies!
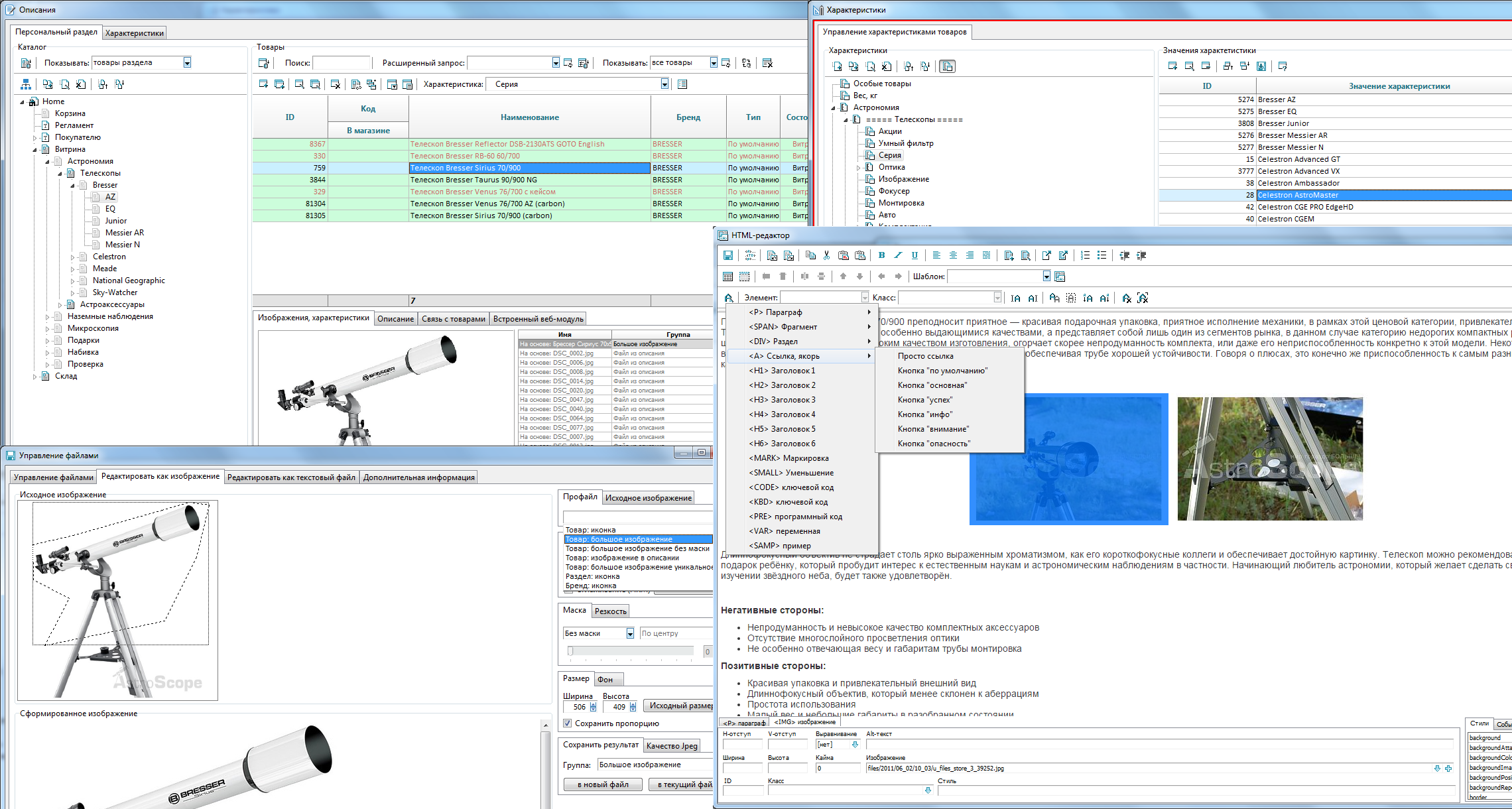
We have found a way to combine the advantages of two approaches: fast computer applications and universal web applications from the browser. When working in Melbis Shop, you have the opportunity to open the web module integrated into it at any time to work with web services directly from the program.

The scalability of the Melbis Shop system allows you to create an online store step by step!
If you are just starting to get acquainted with Melbis Shop, then it will be easier for you to understand how and what works, looking at simple basic scripts of the website showcase. It is easier and cheaper to write your project gradually, starting with the simplest, than to spend huge funds and time on analysis, integration and implementation of someone else's and complex multifunctional complex.

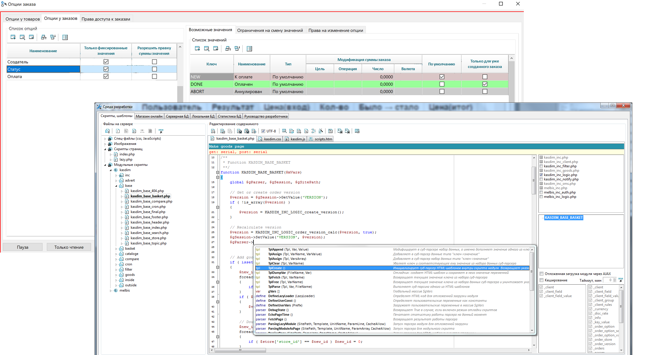
Convenient development environment, low requirements for programming knowledge, various design patterns.
The number of programming languages, technologies, templates and other related ones is growing every day. However, we offer a time-tested and reliable combination of PHP + HTML + MySQL. This is a classic for web development, which is accessible even to a beginner. But for quick and clear access to all these tools, we have created our own development environment for the project architecture.

Melbis Shop6




